- 03 Oct 2007
- Project information
- 9859 Reads
Technical scope >> Description of the methodology
HYDRA methodology
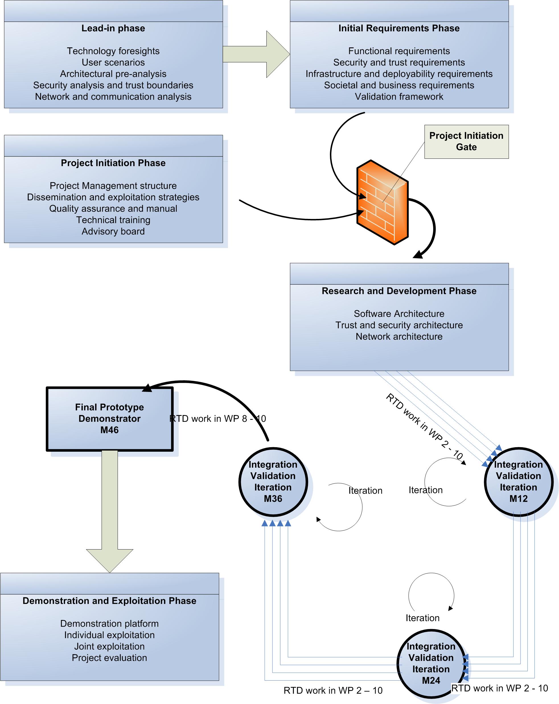
The HYDRA project is a 48 months Integrated Project. The work will follow the evolutionary requirement engineering methodology to ensure that recursive re-engineering methods will lead to re-formulation of the initial requirements incorporating any emergent requirements to enable the necessary modification of the design specification and, accordingly, the subsequent reengineering of the affected modules. Project work packages are broken down into manageable phases of coherent tasks.
Overall methodology in Hydra
The project has five phases which comprise:1. Project Initiation Phase
The project initiation phase is the administrative start of the project. The phase starts with the kick-off conference, technical training sessions and assembly of the advisory board. Also the administrative and managerial project infrastructure is put in place thus providing the supporting framework for the technical project work. The kick-off conference will contain consortium meetings and technical workshops. The result of the technical workshops will be used to analyse the need for and design the internal technical training sessions, which will be conducted very early in the project. The project initiation phase will run in parallel with the project technical lead-in phase.
2. Lead-in Phase
The lead-in phase marks the beginning of the RTD content of the project. The developer users are the “professional users” of the HYDRA middleware, but in order to implement real usercentric design principles and methodologies, the user requirements will originate from the real world of the consumer end-users. The Iterative Requirement Engineering, specification and design methodology will be underpinned by a strong user-centric approach with participation of developer users in all phases will be implemented to test alternative user domains. End-user and customer needs such as efficiency, effectiveness, long-term sustainability, preferences, price, and quality will also be included. Continued validation will show the success in terms of end-user satisfaction in these parameters.
The lead-in phase involves the following multidisciplinary and cross-sectoral tasks:- Technology foresights can be described as a systematic approach in which various methodologies and techniques are combined in order to create a better preparedness for the future. The foresights are based on a series of reports, such as the initial Technology Watch Report, the initial Regulatory-Standards Watch report and the initial Market Watch Report. The technology foresight helps to provide a better perspective of the future in the scenario process.
- Creating scenarios of end-user behaviour and interaction with application functionality is an extremely useful instrument for identifying key technological, security, socio-economic and business drivers for future end-user requirements. The scenarios will be deduced from sectoral settings defined by developer users and provide the framework for subsequent Iterative Requirement Engineering.
- Architectural pre-analysis workshops will be conducted to provide the first insight into the complicated architectural structure for HYDRA, including, but not limited to, network topologies, communication protocols, Grid architectures, trust boundaries, security framework, service orchestration, etc. This work will pave the way for the proceeding initial architecture definition.
3. Initial Requirements Phase
The initial requirements phase has the aim of defining and approving an initial ser of user requirements. It involves the following multidisciplinary and cross-sectoral tasks:
- Defining functional requirements specifications based on the scenarios involves most importantly aspects of interfaces and usability, which will provide ease-of-operation. Seamless interoperability, self-configuring and self-adaptive networked embedded systems, and specific requirements for the selected application domains must also be integrated in the functional requirement specification.
- Defining trust, privacy and security user requirements specifications involves identifying new ways of creating user empowerment in security aspects, as well as defining new trust models, trust boundaries, as well as issues of authentication and semantic cooperative virtualisation. Trade offs between usability, scalability and security will be in focus.
- Defining infrastructure and deployability specifications will be analysing the need for communication infrastructure and network topology based on technology foresights. Special attention will be given to the broad deployment of Grid architectures and alternative architectures based on autonomic computing principles.
- Defining societal and business user requirements specifications will be done by correlating socio-economic, regulatory and policy issues with aspects of e.g. social acceptance, economic performance, regulatory frameworks for monitoring and control of private citizens, privacy of data, governmental policies for health and safety, etc. will be addressed and integrated with the functional, security and infrastructure requirement.
- Finally, a validation framework will be defined to serve as a baseline for how, when and by whom the validation is going to take place during the iterative development phase.
4. Research and Development Phase
After the successful completion of project initiation and initial requirements phases, the project enters the research and development phase, which takes off from the user requirements specifications
There will be four “vertical” research and development streams in separate scientific pillars, which will be “horizontally” integrated throughout the project to produce a complete three demonstrator prototypes as illustrated in following figure. The HYDRA project will deploy concurrent engineering methods to coordinate interplay and integration of the four research streams.
In overview, the research pillars contain the following research headlines:
![]() | Embedded AmI architecture
Wireless networks & devices
SoA and MDA middleware
Trust, privacy and security
|
The research and development phase comprises a range of integrated, multidisciplinary research and technology tasks:
- Identifying technology requirements involve ensuring that the technologies behind these services are properly specified before the middleware development begins
- Identifying current offerings encompass research of existing technologies available from consortium partners, from commercial off-the shelf vendors and from other projects.
- Identifying gaps and specifying research needs involves a comparison of needed and available technologies leading to a catalogue of Best Available Technologies.
- Designing middleware architecture involves analysing the initial software and communication architecture and specifying new devices to be used in the user applications.
- Prototype development involves prototyping the middleware, the wireless networks, integrating the intelligent infrastructures and establishing elements of trust and security.
- System integration involves building, installing and testing the HYDRA middleware.
- Building and installing user applications will install and exposed scenarios to the validation, as described in the validation framework.
5. Demonstration and Exploitation Phase
The final phase of the project will be concerned with demonstration and early exploitation of the prototype HYDRA middleware in the selected user domains as well as overall project evaluation and preparation for individual and joint exploitation work.
- Demonstration of the prototype applications to external end-users, such as system integrators, component manufacturers and organisations dealing in devices and network systems, will be performed and the experiences will be documented in a report for each application domain. Other target groups are public stakeholders, decision makers, research organisations, and the general audience. The demonstration middleware will be available for exploitation one year after the project ends.
- Exploitation involves a comprehensive presentation program to interested stakeholders across Europe, allowing them to get a first hand view of the new middleware. During this process, the industrial partners will work on implementing their exploitation strategies.
- Evaluation of the entire project and its achievements compared to the project objectives will be performed and documented in the final project report.




The Hydra project is co-funded by the 

